Published On: August 5ᵗʰ, 2019 19:03
Catalyst 6500 Series Switch Content Switching Module Installation and Configuration Note Software Release 4.1.x
Getting Started
This chapter describes what is required before you begin configuring the CSM and contains these sections:
•
Preparing to Configure the
CSM
•
Saving and Restoring
Configurations
•
Upgrading to a New Software
Release
Operating System Support
The CSM is supported on switches running both the Catalyst operating system software on the supervisor engine and Cisco IOS software on the MSFC. The CSM is also supported on switches running Cisco IOS software on both the supervisor engine and the MSFC.
Because the CSM is configured through the MSFC CLI, if you are using a switch running both the Catalyst operating system and Cisco IOS software, you must first session into the MSFC for access to the MSFC CLI, from where the CSM is configured. When you access the MSFC CLI, the CSM configuration is identical for the Catalyst operating system and Cisco IOS switch.
All the Layer 2 configurations (such as VLAN and port associations) are performed on the supervisor engine when using a switch running both the Catalyst operating system and Cisco IOS software.
Note
When running the CSM on a switch with only the Cisco
IOS software, configured VLANs are automatically added to the trunk
or channel that connects the CSM to the switch backplane. In a
switch running both the Catalyst operating system and the Cisco IOS
software, you will have to manually add the CSM VLANs to the trunk
or channel.
Preparing to Configure the CSM
Before you configure the CSM, you must take these actions:
•
Be sure that the Cisco IOS versions for the switch and
the module match. Refer to the Catalyst 6500 Series Switch Content Switching Module Installation Guide.
•
Before you can configure server load balancing, you
must obtain the following information:
–
Network topology that you are using in your
installation
–
Real server IP addresses
–
An entry for the CSM VIPs in the Domain Name Server
(DNS) (if you want them to be reached through names)
–
Each virtual servers IP address
•
Configure VLANs on the Catalyst 6500 series switch
before you configure VLANs for the CSM. VLAN IDs must be the same
for the switch and the module. Refer to the Catalyst 6500 Series Software Configuration Guide
for details.
This example shows how to configure VLANs:
Router# configure terminal
Enter configuration commands, one per line. End with CNTL/Z.
Router(config)# vlan 130
Router(config-vlan)# name CLIENT_VLAN
Router(config-vlan)# exit
Router(config)# vlan 150
Router(config-vlan)# name SERVER_VLAN
Router(config-vlan)# end
•
Place physical interfaces that connect to the servers
or to the clients in the corresponding VLAN.
This example shows how to configure a physical interface as a Layer 2 interface and assign it to a VLAN:
Router>
Router> enable
Router# config
Router(config)# interface 3/1
Router(config-if)# switchport
Router(config-if)# switchport access vlan 150
Router(config-if)# no shutdown
Router(vlan)# exit
•
If the Multilayer Switch Function Card (MSFC) is used
on the next-hop router on either the client or the server-side
VLAN, then you must configure the corresponding Layer 3 VLAN
interface.
This example shows how to configure the Layer 3 VLAN interface:
Router>
Router> enable
Router# config
Router(config)# interface vlan 130
Router(config-if)# ip address 10.10.1.10 255.255.255.0
Router(config-if)# no shutdown
Router(vlan)# exit
Using the Command-Line Interface
The software interface for the CSM is the Cisco IOS command-line interface. To understand the Cisco IOS command-line interface and Cisco IOS command modes, refer to Chapter 2 in the Catalyst 6500 Series Switch Cisco IOS Software Configuration Guide.
Note
Because each prompt has a character limit, some
prompts may be truncated. For example
Router(config-slb-vlan-server)# may appear as
Router(config-slb-vlan-serve)#.
Accessing Online Help
In any command mode, you can get a list of available commands by entering a question mark (?) as follows:
Router> ?
or
Router(config)# module csm 5
Router(config-module-csm)# ?
Note
Online help shows the default configuration values and
ranges available to commands.
Saving and Restoring Configurations
For information about saving and restoring configurations, refer to the Catalyst 6500 Series Switch Cisco IOS Software Configuration Guide.
Configuring SLB Modes
Server load balancing on the Catalyst 6500 series switch can be configured to operate in two modes: the routed processor (RP) mode and the CSM mode. The switch configuration does not affect CSM operation. By default, the CSM is configured in RP mode. The RP mode allows you to configure one or multiple CSMs in the same chassis and run Cisco IOS SLB on the same switch.
Note
The RP mode is the default mode and is the recommended
mode. The CSM mode is used only for backward compatibility with CSM
software images previous to 2.1. When installing a new CSM or CSM
image, use the RP mode.
The CSM mode allows you to configure a single CSM only. The CSM mode is supported for backward compatibility with previous software releases. The single CSM configuration will not allow Cisco IOS SLB to run on the same switch.
The following sections provide information about the modes:
•
Differences Between the CSM and
RP Modes
Mode Command Syntax
Before you can enter the CSM configuration commands on the switch, you must specify the CSM that you want to configure. To specify a CSM for configuration, use the module csm slot-number command. The slot-number value is the chassis slot where the CSM being configured is located.
The module csm command places you in CSM configuration submode. All additional configuration commands that you enter apply to the CSM installed in the slot you have specified.
Note
Unless otherwise specified, all the examples in this
publication assume that you have already entered this command and
entered the configuration submode for the CSM you are configuring.
The command syntax for the CSM mode and RP mode configuration is identical with these exceptions:
•
When configuring in the
CSM mode, you must prefix each top-level command with
ip slb.
•
Prompts are different for the
CSM mode and RP
mode configurations.
To configure a virtual server for a CSM in slot 5, perform this task:
|
Command
|
Purpose
|
|
|---|---|---|
|
Step 1 |
Router(config)# module csm 5 |
Specifies the location of the CSM you are configuring. |
|
Step 2 |
Router(config-module-csm)# vserver VS1 |
Configures the virtual server. |
This example shows the complete list of CSM commands in the config-module-csm mode.
Router# configure terminal
Enter configuration commands, one per line. End with CNTL/Z.
Router(config)# module csm 5
Router(config-module-csm)# ?
SLB CSM module config
arp configure a static ARP entry
capp configure Content Application Peering Protocol
default Set a command to its defaults
dfp configure Dynamic Feedback Protocol manager
exit exit SLB CSM module submode
ft configure CSM fault tolerance (ft) feature
map configure an SLB map
natpool configure client nat pool
no Negate a command or set its defaults
owner configure server owner
policy configure an SLB policy
probe configure an SLB probe
real configure module real server
script configure script files and tasks
serverfarm configure a SLB server farm
static configure static NAT for server initiated connections
sticky configure a sticky group
variable configure an environment variable
vlan configure a vlan
vserver configure an SLB virtual server
xml-config settings for configuration via XML
Migrating Between Modes
Existing CSM configurations are migrated to the new configuration when the mode is changed from CSM to RP using the ip slb mode command. If a CSM configuration exists, you are prompted for the slot number.
You can migrate from an RP mode configuration to CSM mode configuration on the Catalyst 6500 series switch. You can migrate manually only from a Cisco IOS SLB configuration to a CSM configuration.
Differences Between the CSM and RP Modes
The CSM and RP modes only affect the way in which the CSM is configured from the CLI, not the operation and functionalities of the CSM itself. The RP mode is required to configure multiple CSMs in one chassis as well as the Cisco IOS SLB in the same chassis with a CSM.
CSM Mode
You can use the ip slb mode csm command mode to configure a CSM in 1.x releases. This mode allows the configuration of a single CSM in the chassis. (Other CSMs or Cisco IOS SLB cannot be configured in the same chassis.)
In this mode, all the CSM configuration commands begin with ip slb.
The CSM show commands begin with show ip slb.
This mode is not recommended if you are using CSM 2.1 or later releases, where it is provided as an option in the Cisco IOS CLI for backward compatibility.
The following is an example of a configuration for a single CSM in the chassis:
Cat6k# show running-config
Building configuration...
Current configuration : 5617 bytes
ip slb mode csm
ip slb vlan 110 server
ip address 10.10.110.1 255.255.255.0
ip slb vlan 111 client
ip address 10.10.111.2 255.255.255.0
gateway 10.10.111.1
ip slb probe HTTP_TEST http
request method get url /probe/http_probe.html
expect status 200
interval 5
failed 5
ip slb serverfarm WEBFARM
nat server
no nat client
real 10.10.110.10
inservice
real 10.10.110.20
inservice
probe HTTP_TEST
ip slb vserver HTTPVIP
virtual 10.10.111.100 tcp www
persistent rebalance
serverfarm WEBFARM
inservice
RP Mode
You can use the ip slb mode rp command mode (the default) to configure multiple CSMs in a chassis with Cisco IOS SLB. You can only configure the CSM using this mode starting from release 2.1.
In this mode, the CSM is configured from this command submode:
mod csm X
The X is the slot number of the CSM that you want to configure.
CSM show commands start with show mod csm X.
Beginning with CSM software release 2.1, the RP mode is the recommended mode when configuring the CSM. While in this mode, all the commands apply to Cisco IOS SLB and not to a CSM in the chassis. These commands begin with ip slb.
The following is an example of a configuration for a single CSM in the chassis:
Cat6k# show running-config
Building configuration...
Current configuration : 5597 bytes
!---
module ContentSwitchingModule 5
vlan 110 server
ip address 10.10.110.1 255.255.255.0
vlan 111 client
ip address 10.10.111.2 255.255.255.0
gateway 10.10.111.1
probe HTTP_TEST http
request method get url /probe/http_probe.html
expect status 200
interval 5
failed 5
serverfarm WEBFARM
nat server
no nat client
real 10.10.110.10
inservice
real 10.10.110.20
inservice
probe HTTP_TEST
vserver HTTPVIP
virtual 10.10.111.100 tcp www
persistent rebalance
serverfarm WEBFARM
inservice
Changing Modes
You can change the CSM operating mode from CSM mode to RP mode or RP mode to CSM mode. The next sections provide examples of how to change the modes.
CSM Mode to RP Mode
This example shows how to change from the CSM mode to the RP mode. This example is typical of a migration from CSM 1.x to 2.1 or later releases and does not require a module reset.
Cat6k# configure terminal
Enter configuration commands, one per line. End with CNTL/Z.
Cat6k(config)# ip slb mode ?
csm SLB in Content Switching Module
rp SLB in IOS system
Cat6k(config)# ip slb mode rp
% The current SLB mode is CSM-SLB.
% You are selecting RP-SLB mode.
% All configuration for CSM-SLB will be moved to module submode.
% Confirm switch to RP-SLB mode? [no]: yes
% Enter slot number for CSM module configuration, 0 for none [5]: 5
% Please save the configuration.
Cat6k(config)# end
Cat6k# write
Building configuration...
[OK]
Cat6k#
RP Mode to CSM Mode
This example shows how to migrate from the RP mode to the CSM mode and requires a module reset:
Cat6k# configure terminal
Enter configuration commands, one per line. End with CNTL/Z.
Cat6k(config)# ip slb mode ?
csm SLB in Content Switching Module
rp SLB in IOS system
Cat6k(config)# ip slb mode csm
% The current SLB mode is RP-SLB.
% You are selecting CSM-SLB.
% All SLB configurations for RP will be ERASED.
% After execution of this command, you must
% write the configuration to memory and reload.
% CSM-SLB module configuration will be moved to ip slb submodes.
% Confirm switch to CSM-SLB mode? [no]: yes
% Enter slot number for CSM module configuration, 0 for none [5]: 5
% Please save the configuration and reload.
Cat6k(config)# end
Cat6k# write
Building configuration...
Cat6k# reload
Proceed with reload? [confirm] y
Verify Mode Operation
Verifying the Configuration
To confirm that your configuration is working properly, use these commands in the RP mode:
Cat6k# show ip slb mode
SLB configured mode = rp
Cat6k# configure terminal
Enter configuration commands, one per line. End with CNTL/Z.
Catk6-1(config)# ip slb ?
dfp configure Dynamic Feedback Protocol manager
entries initial and maximum SLB entries
firewallfarm configure an SLB firewall farm
mode configure SLB system mode
natpool define client nat pool
probe configure an SLB probe
serverfarm configure an SLB server farm
vserver configure an SLB virtual server
To confirm that your configuration is working properly, use these commands in the Cisco IOS SLB mode:
Cat6k(config)# module csm 5
Cat6k(config-module-csm)# ?
SLB CSM module config
default Set a command to its defaults
dfp configure Dynamic Feedback Protocol manager
exit exit SLB CSM module submode
ft configure CSM fault tolerance (ft) feature
map configure an SLB map
natpool configure client nat pool
no Negate a command or set its defaults
policy configure an SLB policy
probe configure an SLB probe
serverfarm configure an SLB server farm
static configure static NAT for server initiated connections
sticky configure a sticky group
vlan configure a vlan
vserver configure an SLB virtual server
To confirm that a single CSM in the chassis configuration is working properly, use these commands in the CSM mode:
Cat6k# show ip slb mode
SLB configured mode = csm
Catk6-1# configure terminal
Enter configuration commands, one per line. End with CNTL/Z.
Cat6k(config)# ip slb ?
dfp configure Dynamic Feedback Protocol manager
ft configure CSM fault tolerance (ft) feature
map configure an SLB map
mode configure SLB system mode
natpool configure client nat pool
policy configure an SLB policy
probe configure an SLB probe
serverfarm configure an SLB server farm
static configure static NAT for server initiated connections
sticky configure a sticky group
vlan configure a vlan
vserver configure an SLB virtual server
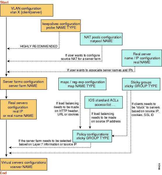
Configuration Overview
The configuration process described here assumes that the switch is in the RP mode. Figure 3-1 shows an overview of the required and optional operations in the configuration process.
Note
Configuring policies is not necessary for Layer 4 load
balancing.
Figure 3-1 Configuration Overview

To configure the required parameters, see the following sections:
•
Configuring Client-Side VLANs, page
4-2
•
Configuring Server-Side VLANs, page
4-3
•
Configuring Server Farms, page 5-1
•
Configuring Real Servers, page 5-3
•
Configuring Virtual Servers, page
6-1
After you configure the required load-balancing parameters on the CSM, you can configure the optional parameters in the following sections:
•
Configuring Redirect Virtual Servers, page
6-5
•
Configuring Client NAT Pools, page
5-6
•
Configuring Server-Initiated Connections, page
5-6
•
Configuring TCP Parameters, page 6-4
To work with advanced configurations, refer to the following sections in Chapter 2 through Chapter 11:
•
Configuring the Single Subnet (Bridge) Mode,
page 2-1
•
Configuring the Secure (Router) Mode, page
2-4
•
Configuring URL Hashing, page 5-7
•
Configuring Generic Header Parsing, page
6-10
•
Configuring Route Health Injection, page
8-5
•
Configuring Fault Tolerance, page
7-1
•
Configuring Persistent Connections, page
8-13
•
Configuring Connection Redundancy, page
7-8
•
Configuring SNMP Traps for Real Servers, page
8-20
•
Configuring Probes for Health Monitoring, page
9-1
•
Configuring Inband Health Monitoring, page
9-8
•
Configuring HTTP Return Code Checking, page
9-9
•
Using TCL Scripts with the CSM, page
10-1
•
Configuring Stealth Firewall Load Balancing,
page 11-7
•
Configuring Regular Firewall Load Balancing,
page 11-16
•
Configuring Reverse-Sticky for Firewalls, page
11-24
Upgrading to a New Software Release
This section describes three methods for upgrading the CSM:
•
Upgrading from the Supervisor
Engine Bootflash
•
Upgrading from an External TFTP
Server
Note
When upgrading to a new software release, you must
upgrade the CSM image before upgrading the Cisco IOS image. Failure
to do so causes the supervisor engine not to recognize the CSM. In
this case, you would have to downgrade the Cisco IOS image, upgrade
the CSM image, and then upgrade the Cisco IOS image.
To upgrade the CSM, you need to session into the CSM module being upgraded. During the upgrade, enter all commands on a console connected to the supervisor engine. Enter each configuration command on a separate line. To complete the upgrade, enter the exit command to return to the supervisor engine prompt. See the "Configuring SLB Modes" section.
Upgrading from the Supervisor Engine Bootflash
Note
Refer to the Catalyst 6500 Series Supervisor Engine Flash PC Card Installation Note
for instructions on loading images into bootflash.
To upgrade the CSM from the supervisor engine bootflash, perform these steps:
Step 1
Enable the TFTP server to supply the image from
bootflash as follows:
Router>
Router> enable
Router# configure terminal
Router(config)# tftp-server sup-bootflash:c6slb-apc.revision-num.bin
Router(config)
Step 2
Set up a session between the supervisor engine and the
CSM:
Router# session slot csm-slot-number processor 0
Step 3
Load the image from the supervisor engine to the CSM:
CSM> upgrade 127.0.0.zz c6slb-apc.revision-num.bin
The zz is 12 if
the supervisor engine is installed in chassis slot 1.
The zz is 22 if the supervisor engine is
installed in chassis slot 2.
Note
The supervisor engine only can be installed in chassis
slot 1 or slot 2.
Step 4
Close the session to the CSM, and return to the Cisco
IOS prompt:
CSM>
exit
Step 5
Reboot the CSM by power cycling the CSM or by entering
the following commands on the supervisor engine console:
Router(config)# hw-module module csm-slot-number reset
Upgrading from a PCMCIA Card
Note
Throughout this publication, the term Flash PC card is used in place of the term
PCMCIA card.
To upgrade the CSM from a removable Flash PC card inserted in the supervisor engine, perform these steps:
Step 1
Enable the TFTP server to supply the image from the
removable Flash PC card:
Router>
Router> enable
Router# configure terminal
Router(config)# tftp-server slotx:c6slb-apc.revision-num.bin
The x value is 0 if the Flash PC card is installed in supervisor engine PCMCIA slot 0.
Step 2
Set up a session between the supervisor engine and the
CSM:
Router# session slot csm-slot-number processor 0
Step 3
Load the image from the supervisor engine to the CSM:
CSM> upgrade slot0: c6slb-apc.revision-num.bin
Note
The supervisor engine can only be installed in chassis
slot 1 or slot 2.
Step 4
Close the session to the CSM and return to the Cisco
IOS prompt:
CSM>
exit
Step 5
Reboot the CSM by power cycling the CSM or by entering
the following commands on the supervisor engine console:
Router# hw-module module csm-slot-number reset
Upgrading from an External TFTP Server
To upgrade the CSM from an external TFTP server, perform these steps:
Step 1
Create a VLAN on the supervisor engine for the TFTP
CSM run-time
image download.
Note
You can use an existing VLAN;
however, for a reliable download, you should create a VLAN
specifically for the TFTP connection.
Step 2
Configure the interface that is connected to your TFTP
server.
Step 3
Add the interface to the VLAN.
Step 4
Enter the CSM vlan command.
See Chapter 4, "Configuring VLANs" for more information.
Step 5
Add an IP address to the VLAN for the CSM.
Step 6
Enter the show csm slot vlan
detail command to verify your configuration.
See the Chapter 4, "Configuring VLANs" for more information.
Step 7
Verify the CSM connectivity to the TFTP server:
Router# ping module csm csm-slot-number TFTP-server-IP-address
Step 8
Set up a session between the supervisor engine and the
CSM:
Router# session slot csm-slot-number processor 0
Step 9
Upgrade the image:
CSM> upgrade TFTP-server-IP-address c6slb-apc.rev-number.bin
Step 10
Close the session to the CSM and return to the Cisco
IOS prompt:
CSM> exit
Step 11
Reboot the CSM by power cycling the CSM or by entering
the following commands on the supervisor engine console:
Router# hw-module module csm-slot-number reset